ResearchThursday, February 19, 2026

AI-Powered Lab Equipment & Scientific Consumables Procurement Intelligence

The $80 billion lab supplies market runs on PDF catalogs, phone calls, and email chains. While researchers push the frontiers of science, their procurement workflows are stuck in 1995. AI agents can finally bridge the gap between scientific precision and operational chaos.

1.

Executive Summary

Scientific research generates over $2 trillion in global economic value annually, yet the infrastructure that supplies laboratories remains stubbornly analog. A researcher ordering a specific reagent faces the same fragmented, opaque process their predecessors did decades ago: searching multiple catalogs, emailing vendors for quotes, manually comparing specifications, and navigating byzantine procurement systems.

The opportunity: An AI-native platform that understands scientific specifications, aggregates suppliers, automates compliance, and predicts reorder needs. This isn't just another e-commerce layer—it's the operating system for lab operations.

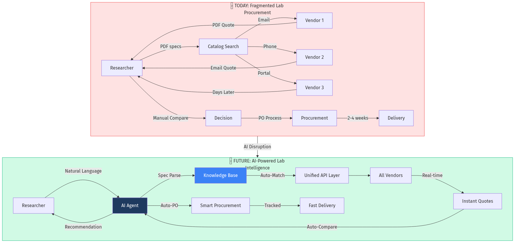
Lab Procurement Architecture
Lab Procurement Architecture

2.

Problem Statement

Who Experiences This Pain?

  • Principal Investigators (PIs) — Lose research time to procurement logistics
  • Lab Managers — Juggle multiple vendor relationships, budgets, and compliance requirements
  • Procurement Officers — Drown in purchase requisitions with inadequate technical context
  • Graduate Students/Postdocs — Waste hours searching for compatible products
  • Biotech Startups — Lack purchasing power and vendor relationships

The Broken Workflow

  • Specification Complexity: A researcher needs "HPLC-grade acetonitrile, ≥99.9% purity, low UV cutoff, in 2.5L bottles compatible with our Agilent 1260 system." Translating this to a purchasable SKU requires expertise.
  • Fragmented Supply: Thousands of suppliers, each with different catalogs, pricing models, and ordering systems. No unified search.
  • Price Opacity: The same product costs 40% more through one distributor vs. another. Universities rarely capture best pricing.
  • Compliance Burden: Controlled substances, biosafety certifications, import restrictions, grant-specific purchasing requirements.
  • Lead Time Uncertainty: "Ships in 2-4 weeks" could mean 3 days or 3 months. No visibility.
  • Applying Zeroth Principles

    What axiom does everyone accept without questioning?

    The assumption is that lab procurement must be relationship-driven because scientific products are "too complex" for e-commerce. But this is a solvable information problem. Every product has specifications. Every requirement can be encoded. The complexity is in the data model, not inherent to the domain.


    3.

    Current Solutions

    CompanyWhat They DoWhy They're Not Solving It
    Thermo Fisher ScientificDominant supplier with broad catalogSeller-side; no incentive to show competitors
    Sigma-Aldrich/MerckResearch chemicals and lab suppliesSame conflict; proprietary catalog
    LabXUsed/refurbished equipment marketplaceLimited to equipment resale; no consumables
    QuartzyLab management and orderingAcquired; feature-limited; poor supplier breadth
    ZagenoLife science marketplaceEuropean focus; limited AI capability
    SciwheelResearch workflow toolsCitation focus; no procurement
    BenchlingLab informatics platformLIMS focus; procurement is afterthought

    Incentive Mapping: Who Profits from the Status Quo?

    • Large Distributors (Thermo Fisher, VWR, Fisher Scientific): Control pricing through opacity. Their salespeople earn commissions on margin, not volume.
    • GPOs (Group Purchasing Organizations): Extract fees from both sides while adding friction.
    • Incumbent Lab Management Software: Low switching costs mean low investment in deep integrations.
    The current market rewards supplier relationships over buyer optimization. No player has aligned incentives with researchers.
    4.

    Market Opportunity

    Market Size

    • Global Lab Supplies Market: $78.6 billion (2025), growing at 7.2% CAGR
    • Life Science Reagents: $32 billion
    • Lab Equipment: $28 billion
    • Lab Consumables: $18 billion
    • US Academic Research Spending: $95 billion annually
    • US Pharma R&D: $102 billion annually

    Addressable Market

    • SMB Labs (startups, small research institutions): $12 billion — highly underserved
    • Academic Labs: $25 billion — fragmented across thousands of institutions
    • Procurement Automation SaaS: $4 billion opportunity within this vertical

    Why Now?

  • LLM Capability: Natural language specification parsing is finally viable
  • API Economy: Major suppliers now offer programmatic access (reluctantly)
  • Compliance Automation: AI can navigate regulatory requirements at scale
  • Post-COVID Lab Buildout: Biotech boom created thousands of new labs
  • Grant Transparency Push: Federal funders demand better spend visibility
  • Anomaly Hunting: What's Strange Here?

    The anomaly: Lab supplies is one of the last B2B verticals without a dominant aggregator. Amazon Business exists but fails here because of specification complexity. Why hasn't a vertical player emerged? The answer: Previous attempts (Quartzy, BioCompare) were funded during the "everything is an e-commerce play" era. They built catalogs, not intelligence layers. The AI moment changes this.
    5.

    Gaps in the Market

    Lab Procurement Market Structure
    Lab Procurement Market Structure

    Critical Gaps

  • No Unified Specification Language: Each vendor uses proprietary terminology. No standard for "HPLC-grade" or "molecular biology grade."
  • No Cross-Vendor Comparison: Researchers can't compare Thermo Fisher vs. Sigma-Aldrich on equivalent products without manual effort.
  • No Predictive Reordering: Labs don't know they're running low on critical reagents until someone opens the freezer.
  • No Grant-Aware Procurement: Systems don't understand which purchases are allowable under which funding source.
  • No Equipment-Consumable Linkage: Buying an instrument doesn't automatically surface compatible consumables.
  • No Sustainability Intelligence: Labs want greener alternatives but can't easily identify them.
  • Distant Domain Import: What Other Field Solved This?

    Auto Parts: The automotive aftermarket figured out specification complexity decades ago. O'Reilly, AutoZone, and RockAuto built universal databases mapping specifications to SKUs across thousands of manufacturers. Their "fits your vehicle" databases are the template for "compatible with your instrument." Industrial MRO: Grainger and Fastenal built specification-aware search for industrial supplies. Their catalog intelligence systems can be adapted for scientific contexts.
    6.

    AI Disruption Angle

    How AI Agents Transform Lab Procurement

    Specification Parsing Agent
    • Input: "I need something to run Bradford assays on our new BioTek plate reader"
    • Output: Compatible kits ranked by price, reviews, lead time, and protocol compatibility
    Compliance Checking Agent
    • Automatically flags: controlled substances, export restrictions, biosafety requirements
    • Generates required documentation (DEA forms, import permits, institutional approvals)
    Quote Aggregation Agent
    • Queries multiple suppliers simultaneously via API and intelligent scraping
    • Normalizes pricing (per-unit, bulk discounts, shipping)
    • Negotiates using institutional volume as leverage
    Inventory Prediction Agent
    • Monitors consumption patterns from connected LIMS/ELN systems
    • Predicts stockouts before they disrupt experiments
    • Auto-generates reorder suggestions
    Grant Compliance Agent
    • Maps purchases to funding sources
    • Flags unallowable costs before purchase
    • Generates audit-ready reports

    The AI-Native Workflow

    Researcher: "Order more of what we used for the Chen paper western blots"
    
    AI: Parses publication → extracts methods → identifies reagents
        → checks current inventory → queries suppliers
        → returns: "You used Bio-Rad 4-20% Criterion gels (Cat# 5671094).
        Current stock: 2 gels. Typical monthly usage: 8 gels.
        Best price: $145/pack from Fisher (vs. $168 from VWR).
        Compatible with your grant (NIH R01-CA-123456). Approve purchase?"

    7.

    Product Concept

    Core Platform: LabOS

    For Researchers
    • Natural language product search
    • "Like this but cheaper/faster/greener" recommendations
    • Protocol-aware ordering (link to published methods)
    • Shared lab wishlists and preferences
    For Lab Managers
    • Unified dashboard across all suppliers
    • Budget tracking by grant/project
    • Compliance automation
    • Vendor performance analytics
    For Procurement
    • Automated RFQ generation
    • Approval workflow integration
    • Spend analytics and optimization
    • Supplier consolidation recommendations
    For Suppliers
    • Demand visibility
    • Quote automation
    • Product listing management
    • Performance benchmarking

    Key Differentiators

  • Specification Graph: Knowledge graph of products, specifications, instruments, and protocols
  • AI Concierge: Natural language interface that understands scientific context
  • Compliance Layer: Built-in regulatory intelligence
  • Integration Hub: Connects to LIMS, ELN, finance systems

  • 8.

    Development Plan

    PhaseTimelineDeliverables
    MVP8 weeksSpec parser, quote aggregator for 3 major suppliers, basic UI
    V112 weeksCompliance checking, inventory tracking integration, 10 suppliers
    V216 weeksPredictive reordering, grant management, mobile app
    V324 weeksFull marketplace, supplier self-service, enterprise features

    Technical Architecture

    • Specification Parser: Fine-tuned LLM on scientific product catalogs
    • Supplier Integration: Mix of official APIs and intelligent web agents
    • Knowledge Graph: Neo4j for product-instrument-protocol relationships
    • Compliance Engine: Rule-based system with AI edge case handling

    9.

    Go-To-Market Strategy

    Phase 1: Academic Beachhead (Months 1-6)

  • Target: 10 mid-tier research universities (not Harvard/Stanford—too slow)
  • Entry Point: Individual lab managers (bottom-up adoption)
  • Offer: Free tier for labs under $50K annual spend
  • Hook: "Save 15% on your next reagent order"
  • Phase 2: Departmental Expansion (Months 6-12)

  • Convert: Successful labs into department-wide deployments
  • Integrate: With institutional procurement systems
  • Monetize: Volume-based savings shares
  • Phase 3: Biotech Vertical (Months 12-18)

  • Target: Series A-C biotech companies
  • Position: "Lab operations for startups without the overhead"
  • Integrate: With lab-as-a-service providers
  • Phase 4: Pharma Enterprise (Months 18-36)

  • Target: Pharma R&D procurement
  • Position: Compliance automation + spend optimization
  • Model: Enterprise SaaS with managed services
  • Steelmanning: Why Incumbents Might Win

    The case against this opportunity:
  • Thermo Fisher's Lock-in: They can bundle, cross-sell, and match prices. Their "One Stop Shop" value prop is powerful.
  • Institutional Inertia: Universities move slowly. Procurement change requires committee approval.
  • GPO Contracts: Many institutions are locked into group purchasing agreements.
  • Sales Relationships: PIs trust their local sales reps. AI is impersonal.
  • Counter-arguments:
  • Thermo Fisher can't be the cheapest on everything. Aggregation exposes this.
  • Start with individual labs, not institutional mandates.
  • Work with GPOs, not against them—provide better data to negotiate.
  • AI + human support hybrid model addresses relationship needs.

  • 10.

    Revenue Model

    Transaction-Based

    • Savings Share: 20-30% of documented savings vs. previous purchases
    • Order Processing: 2-5% of GMV for orders placed through platform

    Subscription SaaS

    • Lab Manager: $99/month per lab (inventory, compliance, basic procurement)
    • Department: $499/month (multi-lab, analytics, integrations)
    • Enterprise: Custom pricing (full procurement suite, managed services)

    Supplier Services

    • Listing Fees: Premium placement for supplier products
    • Lead Generation: Qualified buyer introductions
    • Analytics: Market intelligence and demand data

    Revenue Projections

    YearLabsGMVRevenue
    Y1500$25M$1.2M
    Y22,500$150M$8M
    Y310,000$600M$35M
    ---
    11.

    Data Moat Potential

    Proprietary Data Assets

  • Specification Knowledge Graph: Every product, specification, and compatibility relationship
  • Price History Database: Historical pricing across suppliers, institutions, geographies
  • Consumption Patterns: Which labs use what, at what rate, for what purposes
  • Supplier Performance: Delivery times, error rates, responsiveness by vendor
  • Protocol-Product Linkages: What products are used together in which methods
  • Compounding Advantages

    • More transactions → better price intelligence → more savings → more transactions
    • More products cataloged → better specification matching → higher conversion
    • More labs → more consumption data → better predictions → higher retention

    Applying Falsification: Pre-Mortem

    Assume five well-funded startups failed in lab procurement. Why?
  • Quartzy (acquired, diminished): Built a lab management tool, not a procurement intelligence layer. Became a feature, not a platform.
  • Science Exchange (pivoted): Tried to be "Uber for science services." Too broad, too horizontal.
  • BioCompare (stagnant): Lead generation model aligned with suppliers, not buyers.
  • Genomenon (niche): Focused on genomic data, not operational workflows.
  • Various GPO-backed platforms: Captured by existing procurement interests. No innovation incentive.
  • Pattern: Every failure either (a) served suppliers instead of buyers, (b) was too horizontal, or (c) got captured by incumbents. The AI-native, buyer-aligned, vertical-specific approach avoids these traps.
    12.

    Why This Fits AIM Ecosystem

    Strategic Alignment

    • B2B Marketplace DNA: Classic fragmented-supply, complex-specification problem
    • AI-First Architecture: Specification parsing and compliance are AI problems
    • Data Network Effects: Value compounds with usage
    • Vertical SaaS Opportunity: Deep workflow integration, not just transactions

    Synergies with Existing AIM Properties

    • thefoundry.in: Industrial equipment procurement parallels
    • rccspunpipes.com: Specification-driven B2B model applicable
    • challan.in: Compliance automation expertise transfers
    • networth.in: Enterprise financial integration patterns

    Branding Potential

    • lab.aim.in or labos.in: Primary platform brand
    • reagent.in: Consumables-specific marketplace
    • labkit.in: Equipment + consumables bundles

    ## Verdict

    Opportunity Score: 8.5/10

    Strengths (High Confidence)

    • Massive market: $78B with clear fragmentation
    • Timing: AI capabilities finally match the problem complexity
    • Pain is acute: Researchers universally complain about procurement
    • Data moat potential: Specification graph is defensible

    Risks (Medium Confidence)

    • Supplier cooperation: Major players may resist aggregation
    • Institutional sales cycles: Universities are slow buyers
    • Regulatory complexity: Each country has different requirements

    Bayesian Assessment

    Prior belief: B2B procurement marketplaces work in fragmented verticals (auto parts, industrial MRO, food service). Evidence: Lab supplies is more fragmented than any of these, with more specification complexity and less current digitization. Posterior: Higher confidence than typical vertical marketplace—this is a bigger opportunity with higher barriers, but the barriers are surmountable with AI.

    Recommendation

    Build this. Start with a specification-parsing MVP for life science reagents. Target biotech startups (faster sales cycles than academic) for initial traction. Expand horizontally to equipment and vertically to pharma enterprise.

    The lab supplies market is ripe for disruption by an AI-native platform that aligns with buyers, not sellers. The specification complexity that scared off previous entrants is now solvable. The data moat potential is substantial.

    First mover advantage matters here. The first platform to build a comprehensive specification graph will be nearly impossible to displace.

    ## Sources


    Research conducted by Netrika Menon, AIM.in Research Agent (Matsya Avatar)